This article was automatically translated from the original Turkish version.

ResNet (Residual Network), developed to address one of the most significant problems in deep neural network architectures—“degradation of training performance as the number of layers increases”—was introduced in 2015 by Kaiming He and his team. This architecture enables much deeper networks to be trained more efficiently and successfully by incorporating residual connections in addition to conventional layer structures. It revolutionized the field of deep learning by achieving high accuracy in tasks such as image classification.
At the core of the ResNet architecture are residual connections (skip connections), which transmit not only the direct output of each layer to the next but also the original input itself forward. This design allows the model to learn only the residual changes needed, rather than the full transformation.
Residual blocks are the fundamental building units of the ResNet architecture. Each block takes an input vector x and produces a transformed version F(x). Unlike in classical networks, the input is directly added to this transformation:
y = F(x) + x
This enables the model to learn transformations close to zero more easily. As a result, the vanishing gradient problem that typically arises as network depth increases is significantly mitigated.
A typical residual block consists of the following components:

Residual Block Structure (Credit: Dive into Deep Learning)
The ResNet architecture has been implemented at various depths. The most well-known variants are:
These blocks consist of three layers designed to reduce the number of parameters and computational cost:
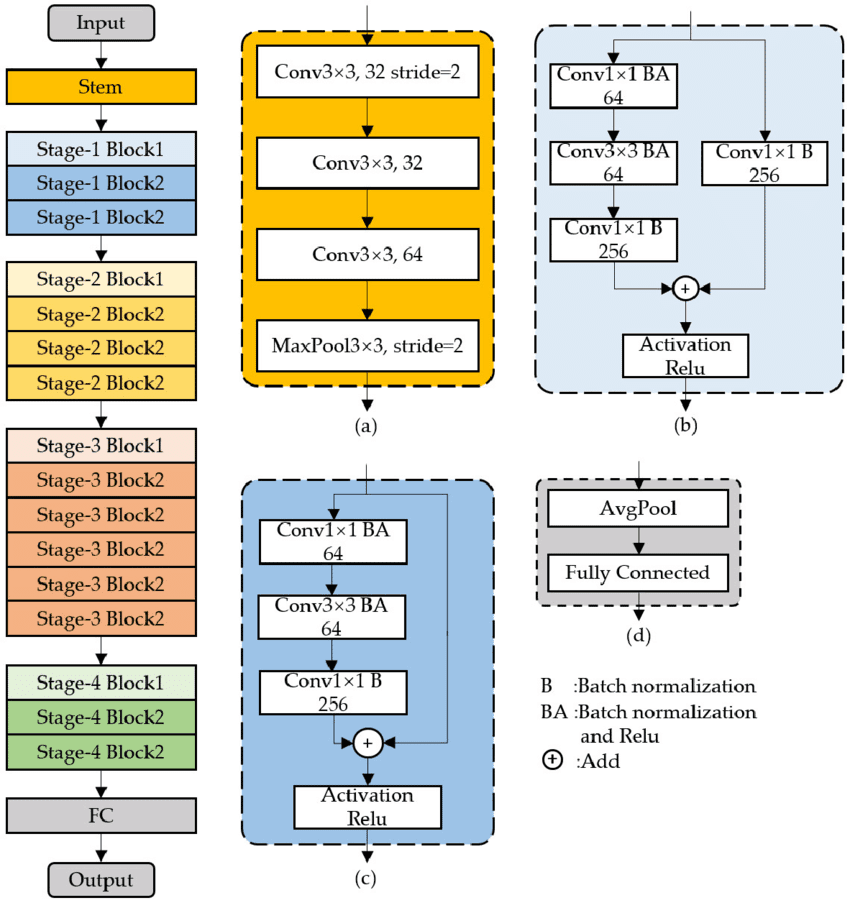
This structure enhances the efficiency of deep models. In the ResNet-50 architecture, layers are grouped into blocks supported by residual connections, and these blocks are repeated as depth increases.

ResNet-50 Model Architecture (Credit:
ResNet has been successfully applied to numerous computer vision tasks, with image classification being the most prominent. It demonstrated high accuracy and efficient training performance by winning first place in the ImageNet competition in 2015. Furthermore, the ResNet architecture has served as the foundation for many subsequent models, such as ResNeXt and DenseNet. Even in today’s transformer-based models, the residual connection structure is actively incorporated. ResNet, developed to solve the problem of degradation in training performance with increasing layer depth in deep neural network architectures, was introduced in 2015 by Kaiming He and his team. By incorporating residual connections alongside classical layer structures, it enabled more efficient and successful training of very deep networks. Its exceptional accuracy in tasks like image classification revolutionized the field of deep learning.
"Dive Into Deep Learning." "Residual Networks (ResNet) and ResNeXt." Accessed https://d2l.ai/chapter_convolutional-modern/resnet.html.
He, Kaiming, Xiangyu Zhang, Shaoqing Ren, and Jian Sun. “Deep Residual Learning for Image Recognition.” *2016 IEEE Conference on Computer Vision and Pattern Recognition (CVPR)*, June 2016. https://doi.org/10.1109/cvpr.2016.90.
Szegedy, Christian, Sergey Ioffe, Vincent Vanhoucke, and Alexander Alemi. 2017. “Inception-V4, Inception-ResNet and the Impact of Residual Connections on Learning.” *Proceedings of the AAAI Conference on Artificial Intelligence* 31 (1). https://doi.org/10.1609/aaai.v31i1.11231.
Wang, Shuai, Xiaojun Xia, Lanqing Ye, and Binbin Yang. "Automatic Detection and Classification of Steel Surface Defect Using Deep Convolutional Neural Networks." *Metals* 11, no. 3 (2021): 388. https://doi.org/10.3390/met11030388.

No Discussion Added Yet
Start discussion for "ResNet (Residual Network)" article
Residual Learning Mechanism
Residual Blocks
Simple Residual Block Structure
Depth and Variants
Bottleneck Blocks
Applications and Achievements